Description
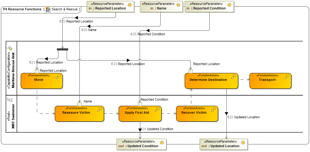
The P4 Resource Functions view addresses resource (human and non-human) functions – i.e. the activities performed by Resources.
The primary purposes of the P4 view are to:
- Develop a clear description of the necessary data flows that are input (consumed) by and output (produced) by each resource.
- Ensure that the functional connectivity is complete (i.e. that a resource’s required inputs are all satisfied).
- Ensure that the functional decomposition reaches an appropriate level of detail.
- Provide implementation-specific realizations of the operational activities specified in the L4 - Logical Activities view.
The Functionality Description provides detailed information regarding the:
- Allocation of functions to resources.
- Flow of data between functions.
The P4 view is the systems view counterpart to the Activity Model (L4) of the operational view.
The P4 view may be used for:
- Description of task workflow.
- Identification of functional system requirements.
- Functional decomposition of systems.
- Relate human and system functions.
Implementation
The P4 view can be represented using:
- P4 Resource Functions Taxonomy diagram for Function hierarchies. This diagram is based on the UML Class diagram.
- P4 Resource Functions diagram for Function flows. This diagram is based on the UML Activity diagram.
- L4-P4 Systems Function to Operational Activity Traceability Matrix.
- UML Class diagram.
- UML Activity diagram.
- SysML Block diagram.
- SysML Activity diagram.
Related elements
- Function
- Operational Activity
- Standard Operational Activity
- Resource Artifact
- Software
- Capability Configuration
- Organization
- Post
- Is Capable To Perform
- Function Action
- Function Control Flow
- Function Object Flow
- Resource Exchange
- Resource Information
- Natural Resource
Related procedures


