The Strategic Actual Strategic Phase Taxonomy Table (St-Tx) specifies all the Actual Strategic Phases referenced throughout one or more architectures. The view can also be used as a source document to develop high-level use cases and user requirements.
When the table display mode is set to a List, adding a new or existing Actual Strategic Phase adds a new row at the end of the table.
To add a new Actual Strategic Phase
- Click the Add New button and choose one of the following:
- Actual Enduring Task
- Actual Enterprise Phase
- Enterprise Mission
- Value Stream
- Whole Life Enterprise
- (Optional) In the Select Strategic Phase dialog, select an existing Strategic Phase or create a new one to be assigned as an Actual Strategic Phase type.
- Click OK.
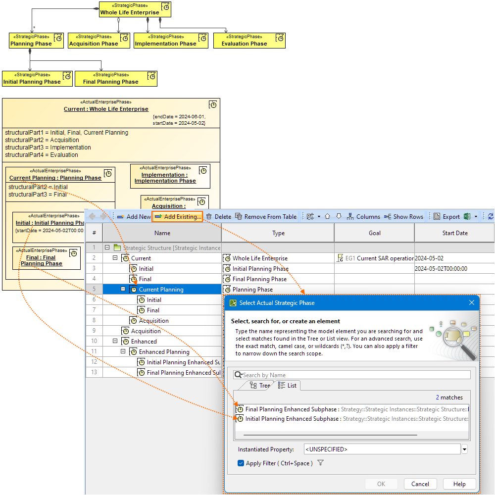
To add an existing Actual Strategic Phase
- Click the Add Existing button.
- In the Select Actual Strategic Phase dialog, select the existing Actual Strategic Phase.
When you add new or existing Actual Strategic Phases when the table display mode is a Compact or Complete tree, the Actual Strategic Phases are added according to a predefined structure of Strategic Phases.
To add a new Actual Strategic Phase
- Do one of the following:
- Click the Add New button.
- Select an Actual Strategic Phase with a defined Strategic Phase structure and click the Add New button.
- In the Select Strategic Phase dialog, choose an existing Strategic Phase or create a new one.
- Click OK.
After you click OK, the new row will be added either at the bottom of the table or under the Actual Strategi Phase if you have chosen it.
To add an existing Actual Strategic Phase
- Do one of the following:
- Click the Add Existing button.
- Select an Actual Strategic Phase with a defined Strategic Phase structure and click the Add Existing button.
- In the Select Actual Strategic Phase dialog, choose an existing Actual Strategic Phase or create a new one.
- Click OK.
After you click OK, the new row will be added either at the bottom of the table or under the Actual Strategic Phase if you have chosen it.
You can change the table display mode by choosing one of the following:
- Complete tree
- Compact tree
- List

