Description
The Operational Connectivity (Op-Cn) table summarizes Operational Exchanges between Operational Performers of information, systems, personnel, energy etc. and the Operational Activities that produces and consumes them. Measurements can optionally be included.
The Operational Connectivity Internal diagram describes a logical pattern of resource (information, funding, personnel, or materiel) internal flows.
Implementation
The Operational Connectivity (Op-Cn) is represented by:
- Operational Connectivity diagram.
- Operational Internal Connectivity diagram.
- Operational Connectivity Table. An Operational Connectivity Table represents exchanges between Operational Performers.
Operational Role-based Connectivity Table. A role-based table represents exchanges between Operational Roles.
Reports:
- Operational Connectivity Table Excel Spreadsheet (.xlsx).
- Operational Role-based Connectivity Table Excel Spreadsheet (.xlsx).
Samples
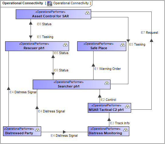
An example of the Operational Connectivity diagram
An example of the Operational Internal Connectivity diagram
An example of the Operational Connectivity Table
An example of the Operational Role-based Connectivity Table
Related elements
- Operational Performer
- Operational Role
- Operational Information
- Operational Activity
- Exchange
- Geo Political Extent Type
- Is Capable To Perform
- Measurable Element
- Measurement Set
- Operational Activity Action
- Operational Activity Edge
- Operational Agent
- Operational Connector
- Operational Exchange
- Operational Exchange Item
- Operational Interface
- Operational Port
Related procedures



