Description
The Personnel Processes (Pr-Pr) domain describes the functions that are normally conducted in the course of implementing operational activities in support of capabilities. It describes the functions, their inputs/outputs, function actions and flows between them.
The Personnel Processes (Pr-Pr) domain addresses human and system functionality.
The primary purposes of The Personnel Processes (Pr-Pr) domain are to:
- Develop a clear description of the necessary data flows that are input (consumed) by and output (produced) by each resource.
- Ensure that the functional connectivity is complete (i.e., that a resource’s required inputs are all satisfied).
- Ensure that the functional decomposition reaches an appropriate level of detail.
The intended usage of the The Personnel Processes (Pr-Pr) domain includes:
- Description of task workflow.
- Identification of functional system requirements.
- Functional decomposition of systems.
- Relate human and system functions.
Implementation
The Personnel Processes (Pr-Pr) domain is represented by:
- Personnel Processes diagram.
- Personnel Processes Flow diagram.
- Personnel Processes Flow (BPD) diagram. It is based on BPMN Process Diagram (BPD) and describes a sequence or flow of activities in an organization that shows how the business work. The diagram shows activities, events, and data that trigger or feed business activities.
- Implementation Matrix.
Sample
An example of the Personnel Processes diagram
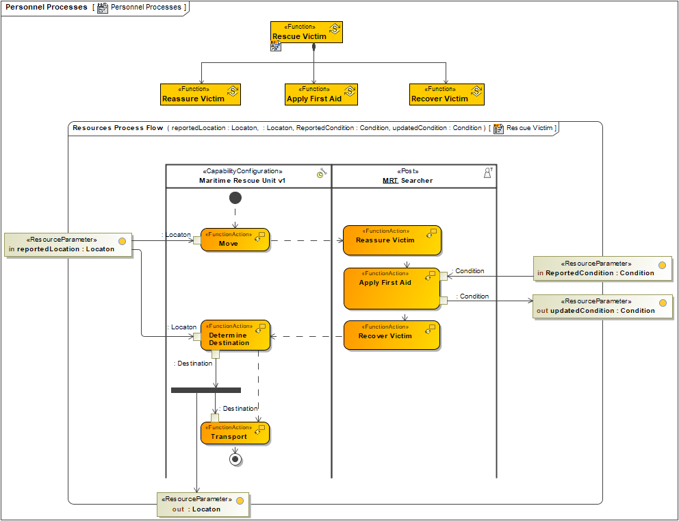
An example of the Personnel Process Flow diagram
Related elements
- Activity
- Condition
- Resource Information
- Function
- Function Action
- Function Control Flow
- Function Edge
- Function Object Flow
- Operational Activity
- Physical Resource
- Resource Architecture
- Resource Exchange
- Resource Exchange Item
- Resource Parameter
- Resource Performer
- Resource Role
- Service Function
Related procedures

