A Relation Map diagram enables you to review and analyze relations rapidly between the elements of the whole model.
The UAF Plugin presents you a number of predefined relation maps. You will be able to change the context and scope.
You can change the context by dragging the selected element onto the map.
The predefined relation maps are the following:
Capability Behavioral Map
The Capability Behavioral Map depicts the behavioral relationships of a Capability. This predefined map includes the Capability itself, related Operational Activities (Operational Activity, Standard Operational Activity), related Functions (Function, Project Activity, Security Process), and related Service Functions. The Capability Behavioral Map also shows the internal decomposition of each mapped behavioral element, as well as the relationships among these elements.
Capability Structural Map
The Capability Structural Map depicts the structural relationships of a Capability. This predefined map includes the Capability itself, related Operational Agents (Operational Performer, Operational Architecture), Resource Performers (Capability Configuration, Organization, Software, and other elements), Services, Actual Resource, and Actual Service. The Capability Structural Map also shows the internal compositions of each mapped element, as well as the relationships among these elements.
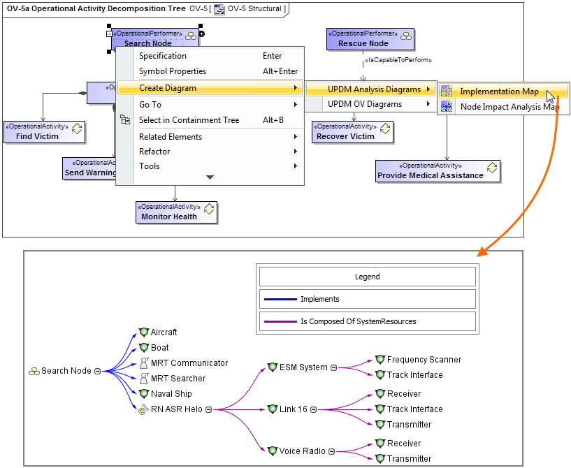
Implementation Map
The Implementation Map depicts the implementation relationships of an Operational Performer. This predefined map includes the Operational Element (Operational Performer, Operational Architecture, Operational Interface, Operational Role, Operational Information), and the Resource Elements (Resource Performer, Resource Role, Resource Interface, Resource Information) that have been indicated as implementing that operational element. The Implementation Map also shows the internal compositions of each mapped element, as well as the relationships among these elements.
Operational Activity Decomposition Map
The Operational Activity Decomposition Map depicts the behavioral decomposition of an Operational Activity.
Operational Activity Implementation Map
The Operational Activity Implementation Map depicts the behavioral implementation of an Operational Activity, relating the Operational Activity and Functions that implement the operational behavior. When the Operational Activity has composite behaviors and Functions have composite functionality, the Operational Activity Implementation Map also includes the behavioral elements for the composed elements.
Operational Performer Impact Analysis Map
The Operational Performer Impact Analysis Map depicts the model elements influenced by the changes of the Operational Performer. This predefined map includes:
- Performs Operational Activity
- Exhibits Capability
- Context (Operational Roles, where Operational Performer is used as Context)
- Inputs and Outputs (Operational Performers connected using Operational Exchanges)
- Operational Exchanges
Operational Role Impact Analysis Map
The Operational Role Impact Analysis Map depicts the model elements influenced by the changes of the Operational Role. This predefined map includes:
- Context (Operational Performer that is the context of the Operational Role)
- Inputs and Outputs (Operational Roles connected using Operational Connectors)
- Performs In Context (Operational Activities performed by the Operational Role)
- Performs (by Type) (Operational Activities performed by the Type of the Operational Role)
- Exhibits Capability (by Type) (Capabilities exhibited by the Type of the Operational Role)
Organization Structure Map
The Organization Structure Map depicts the structural composition of an Actual Organization. The predefined map includes:
- Actual Organization itself
- Actual Posts
- Actual Persons
The Organization Structure Map illustrates the relationships between these organizational elements.
Resource Performer Map
The Resource Performer Map depicts the structural decomposition of a Resource Performer including Capability Configuration, Organization, Software, and other elements.
Resource Role Impact Analysis Map
The Resource Role Impact Analysis Map depicts the model elements influenced by the changes of the Resource Role. This predefined map includes:
- Context (Resource which is used as the context of the Resource Role)
- Inputs and Outputs (Resource Roles connected using Resource Connectors)
- Performs In Context (Functions performed by the Resource Role)
- Performs (by Type) (Function Actions performed by the Type of the Resource Role)
- Implements (by Type) (Operational Performers implemented by the Type of the Resource Role)
- Exhibits Capability (by Type) (Capabilities exhibited by the Type of the Resource Role)
Strategic Driver Map
The Strategic Driver Map (St-Mv) depicts the relationships of a Driver.
This predefined map includes the Driver, Enterprise Goals, and/or Enterprise Objectives that are related to a Driver using the Motivated By relationship, and Actual Strategic Phases that are related to the Enterprise Goals or Enterprise Objectives using the Phases relationship.
The Context of the relation map can be either a Driver or a Package. The Relationship Criteria include Owned Element (if the Context Element is Package), Motivated By, Phases, Is Composed of Enterprise Goals, and Is Composed of Enterprise Objectives. The Element Type includes Driver, Enterprise Goal, Enterprise Objective, and Actual Strategic Phase.
Variant Map
The Variant Map depicts the specializations of a Resource Performer, including Capability Configuration, Software, and other elements. Specializations of a Resource Performer are modeled using the Generalization relationship.
Related procedures

