Abbreviation
COR2011
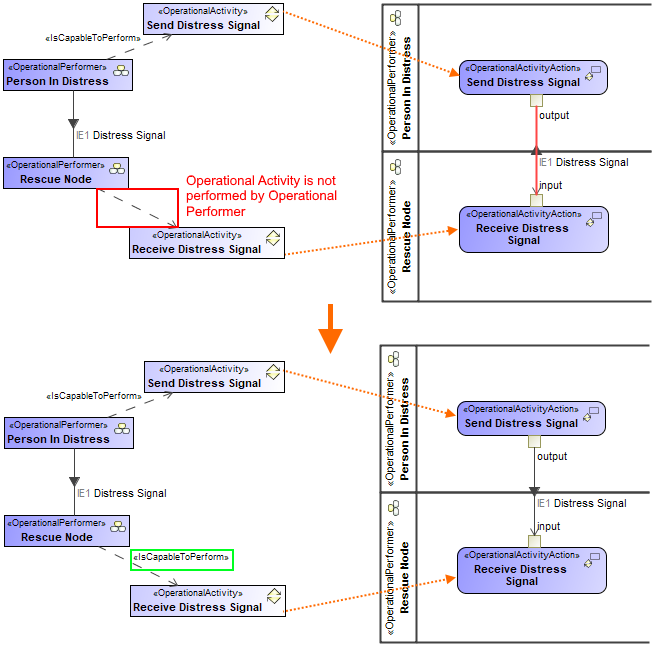
Message
Information Source and Target of Operational Exchange should perform Operational Activities that are behaviors of Operational Activity Actions connected by Operational Activity Edge.
Description
Operational Activity Actions are connected by Operational Activity Edge that realizes the Operational Exchange. The Source and Target of the Operational Exchange do not perform Operational Activities that are behaviors of Operational Activity Actions. The inconsistency should be fixed.
Severity
Error
Context element
Activity Edge
Solvers
- Correct Realization - exchange realization by activity edge is corrected.
- Remove Realization - the realization is removed.
Example
