Abbreviation

COR2015

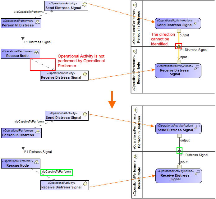
Message

Directions of realizing relationship and realized Operational Exchange do not match.

Description

The direction of the realizing relationship and the realized Operational Exchange differs. The inconsistency should be fixed.

Severity

Warning

Context element

Activity Edge, Message

Solvers

  • Remove Operational Exchange - the Operational Exchange is removed.

Example

Direction of realizing relationship is changed
  • No labels