Abbreviation
COR2030
Message
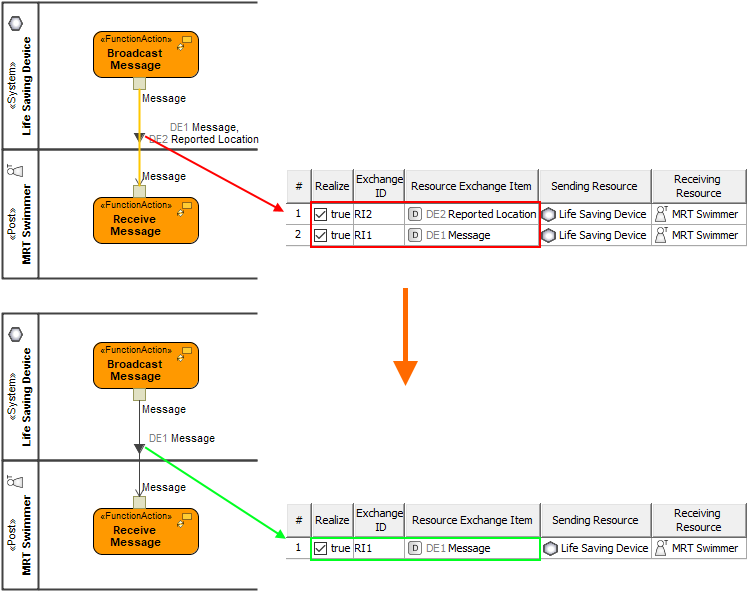
Realized Resource Exchange should convey one and only one Resource Exchange Item.
Description
Function Edge connecting Pins or Activity Parameters can realize Information Flows that convey only one Exchange Item.
Severity
Warning
Context element
Activity Edge
Solvers
- Add / Remove Conveyed Item - add a conveyed item if it is missing or select which conveyed item should be removed.
- Remove Resource Exchange realization - all realized Resource Exchange Items are deselected in the Resource Exchange Manager.
Example
