Abbreviation
COR2322
Message
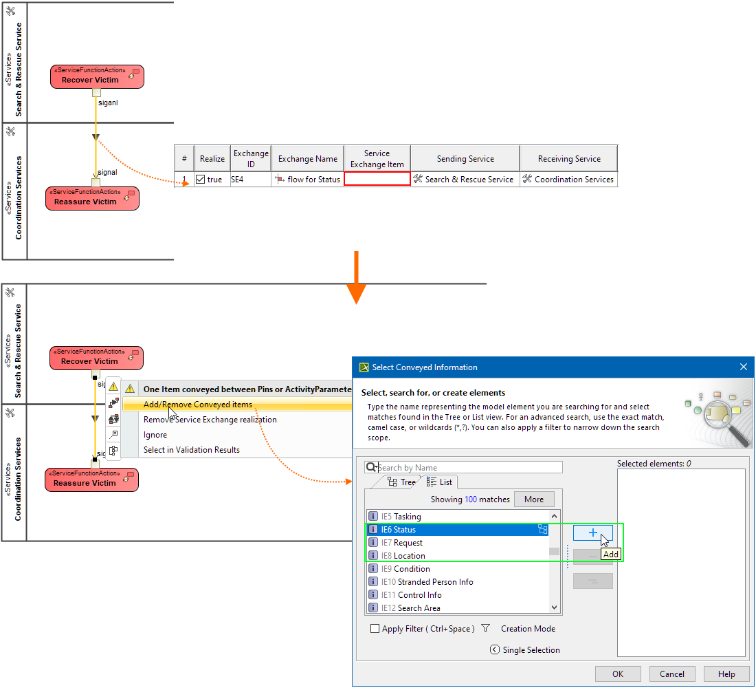
Realized Service Exchange should convey one and only one Service Exchange Item.
Description
Service Function Edge connecting Pins or Activity Parameters can realize Information Flows that convey only one Service Exchange Item.
Severity
Warning
Context element
Activity Edge
Solvers
- Add / Remove Conveyed Item - add a conveyed item if it is missing or select which conveyed item should be removed.
- Remove Service Exchange Realization - all realized Service Exchange Items are deselected in the Service Exchange Manager.
Example
The message conveyed item is removed from the Service Exchange specification.
Another example illustrates the case when the Service Exchange Item is missing.

