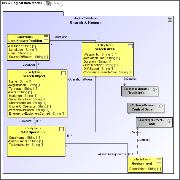
Description
The DIV-2 allows analysis of an architecture’s data definition aspect, without consideration of implementation specific or product specific issues. Another purpose is to provide a common dictionary of data definitions to consistently express models wherever logical-level data elements are included in the descriptions.
Implementation
DIV-2 can be represented using:
- A DIV-2 diagram which is based on the UML Class diagram.
- A UML Class diagram.
- A SysML Block Definition diagram.
Data described in a DIV-2 may be related to Information in an OV-1 High Level Operational Concept Graphic or and Activity Resource (where the Resource is Data) flow object in an OV-5b Operational Activity Model. This relation may be a simple subtype, where the Data is a proceduralized (structured) way of describing something. Recall that Information describes something. Alternatively, the relation may be complex using Information and Data whole part (and overlap) relationships.
The DIV-2 information entities and elements can be constrained and validated by the capture of business requirements in the OV-6a Operational Rules Model.
The information entities and elements modeled in the DIV-2 also capture the information content of messages that connect life-lines in an OV-6c Event-Trace Description.
The DIV-2 may capture elements required due to Standards in the StdV-1 Standards Profile or StdV-2 Standards Forecast.
