Description

The SvcV-10b is a graphical method of describing a resource (or function) response to various events by changing its state. The diagram basically represents the sets of events to which the resources in the Activities respond (by taking an action to move to a new state) as a function of its current state. Each transition specifies an event and an action.

The explicit time sequencing of service functions in response to external and internal events is not fully expressed in SvcV-4 Services Functionality Description. SvcV-10b can be used to describe the explicit sequencing of the service functions. Alternatively, SvcV-10b can be used to reflect explicit sequencing of the actions internal to a single service function, or the sequencing of service functions with respect to a specific resource.

The intended usage of the SvcV-10b includes:

  • Definition of states, events, and state transitions (behavioral modeling).
  • Identification of constraints.

Implementation

SvcV-10b can be represented using a UML State Machine diagram.

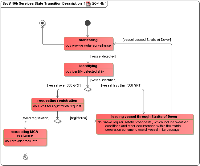
SvcV-10b Services State Transition Description

The SvcV-10b can be used to describe the detailed sequencing of service functions described in SvcV-4 Services Functionality Description. However, the relationship between the actions included in SvcV-10b and the functions in SvcV-4 depends on the purposes of the Architectural Description and the level of abstraction used in the models. The explicit sequencing of functions in response to external and internal events is not fully expressed in SvcV-4 Services Functionality Description. SvcV-10b can be used to reflect explicit sequencing of the functions, the sequencing of actions internal to a single function, or the sequencing of functions with respect to a specific resource.

 

Related elements
  • Resources State Machine
  • Resource State
  • Service Access