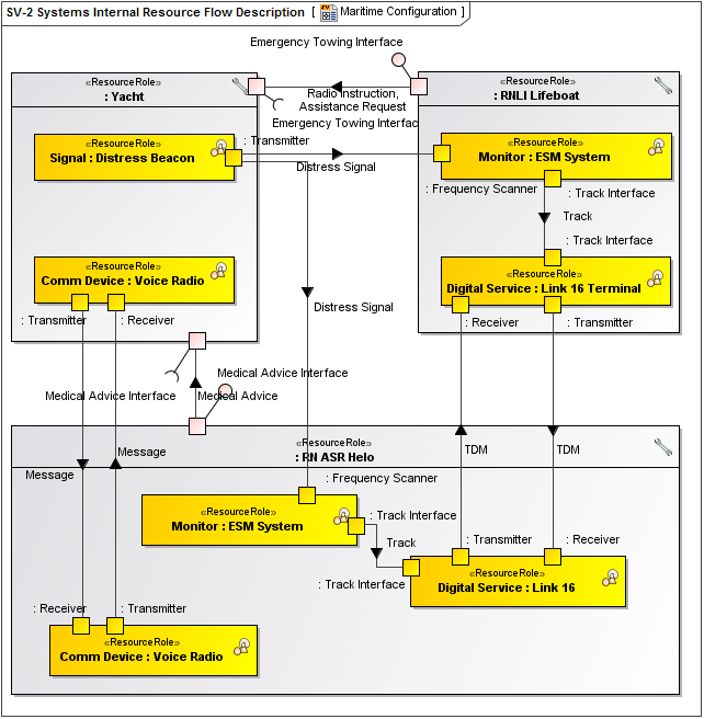
Description
A SV-2 specifies the internal System Resource Flows between Systems and may also list the protocol stacks used in connections.
Implementation
SV-2 can be represented using:
- A SV-2 diagram which is based on the UML Class diagram.
- A SV-2 diagram which is based on the UML Composite Structure diagram.
- A UM L Class diagram.
- A UML Composite Structure diagram.
- A SysML Block Definition diagram.
- A SysML Internal Block diagram.
SV-2 Systems Internal Resource Flow Description
Any protocol referred to in a SV-2 diagram needs to be defined in the StdV-1 Standards Profile.