Description

The Operational Node Connectivity Description is intended to track the need to exchange information from specific operational nodes (that play a key role in the architecture) to others. An OV-2 does not depict the connectivity between the nodes. MODAF modifies the OV-2 in two ways. First it recommends that an OV-2 diagram (now OV2a) shows the platforms or geographic locations at which operational nodes are deployed. Secondly it provides additional information (OV-2b) about each needline in the form of a requirements specification. There are now four types of needlines identified as follows:

  1. InformationExchange
  2. EnergyFlow
  3. MaterielFlow
  4. MovementOfPeople

In addition, MODAF permits service-oriented architectures. Instead of needlines between nodes, it is possible simply to show which services the nodes provide and consume. Finally, MODAF again permits known resources to be shown in an OV-2. However, this must be clearly shown as a KnownResource in an OV-2 model. LogicalArchitecture, which is the container class for all the nodes and KnownResources, is introduced.

Implementation

OV-2 can be represented using:

  • An OV-2 diagram which is based on the UML Class diagram.
  • An OV-2 diagram which is based on the UML Composite Structure diagram.
  • A UML Class diagram.
  • A UML Composite Structure diagram.
  • A SysML Block Definition diagram.
  • A SysML Internal Block diagram.

Sample

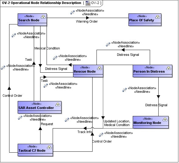
OV-2 Operational Node Relationship Description

Related views

An OV-2 is highly related with an OV-5. Operational Nodes shown in the OV-2 are the performers of the Operational Activities modeled in the OV-5. OV-2 focuses on the Operational Nodes, with the activities being a secondary adornment. The OV-5, on the other hand, places first-order attention on operational activities and only second-order attention on Nodes, which can be shown as annotations or swim-lanes on the activities. 

Information flows can be modeled either in the OV-2 or OV-5. In both cases they are highly associated and in general should be reused between these views.

The OV-2 displays the Capabilities required by Nodes from StV-2. That is an association between two abstraction levels of user requirements where the OV is more specific than the StV and a Node is more specific concept than a Capability.

The other important mapping is between OV-2 and SV-1. The specification Node and implementation Resource are subjects to map here. One OV-2 product can have several implementations in the SV-1.

Related elements
  • Node
  • Logical Architecture
  • Operational Exchange
  • Exchange Element
  • Node Port
  • Node Role
  • Needline
  • Capability
  • Exhibits
  • Actual Location
  • Location Type
  • Energy
  • Materiel
  • Is Capable Of Performing
  • Operational Activity
  • Known Resource
  • Resource Artifact
  • Software
  • Capability Configuration
  • Organization
  • Post
  • Problem Domain
  • Security Domain
Related procedures
  • Creating OV-2 diagram
  • Creating Operational Exchanges in OV-2 diagram
Related references
  • Operational Exchange Creation Wizard
  • Operational Exchange Manager Dialog







  • No labels