Description
The Logical Data Model describes the structure of an architecture domain’s system data types and the structural business process rules (defined in the architecture’s Operational View) that govern the system data. It provides a definition of architecture domain data types, their attributes or characteristics, and their interrelationships. An OV7, including the domain’s system data types or entity definitions, is a key element in supporting interoperability between architectures, since these definitions may be used by other organizations to determine system data compatibility. Often, different organizations may use the same entity name to mean very different kinds of system data with different internal structure. This situation will pose significant interoperability risks, as the system data
models may appear to be compatible, each having a Target Track data entity but having different and incompatible interpretations of what Target Track means.
In the NCE, the OV-7 describes the structure of data types (information elements) for information being made available or being consumed by the OV-5 activities and provides the organization and composition of metadata that can be used to characterize the information exchanged in the NCE.
Cameo Data Modeler plugin integration
You can use the Entity Relationship diagram for conceptual, logical, and physical data modeling in OV-7.
Note that the Entity Relationship diagram is supported in OV-7. It allows for using the information engineering notation within this view.
Implementation
OV-7 can be represented using:
- An OV-7 diagram which is based on the UML Class diagram.
- A UML Class diagram.
- A SysML Block Definition diagram.
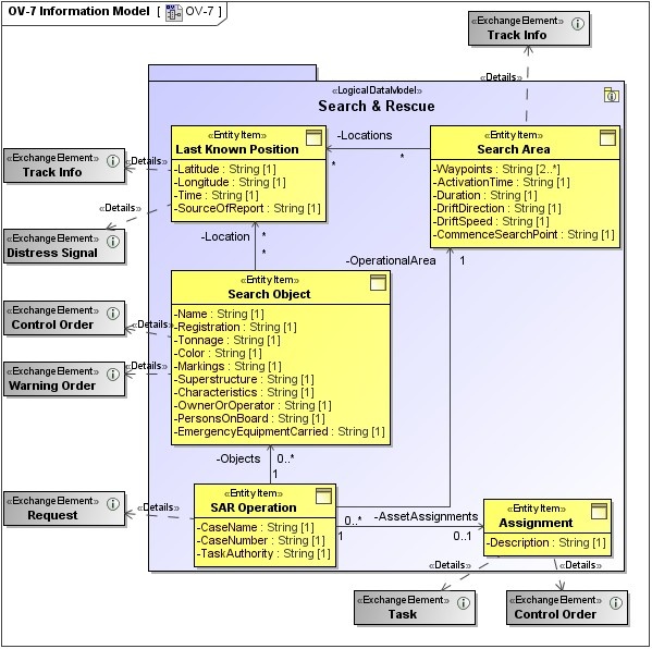
Sample

Related views
An Operational Information Entity within an OV-7 may be an Information Element in an OV-3 or an Activity Flow Object in an OV-5.
Note that MODAF talks about ‘information’ in the Operational Viewpoint and ‘data’ in the System Viewpoint. The intention of this is that OV-7 describes information or data of importance to the business (e.g., information products that might be referred to in doctrine, SOPs, etc.) whereas SV-11 describes data relevant at the system level.