Description

The NATO Operational Activity Model describes the operations that are normally conducted in the course of achieving a mission or a business goal, from a net-centric perspective. It describes capabilities, operational activities (or tasks), input and output (I/O) flows between activities, and I/O flows to/from activities that are outside the scope of the architecture. It is imperative that the levels-of-detail between the NOV-2, NOV-3, and NOV-5 remain cohesive. For example, if one diagram of NOV-2 operational nodes is developed that shows aggregated organizations only, then it is imperative that the corresponding NOV-5 product be developed to show only those operational activities that are meaningful with respect to these operational nodes. Similarly, the information exchanges of NOV-3 should remain at a high level of aggregation to represent actual information workflow products that are used at the operational nodes depicted in NOV-2 (and not their subordinate operational nodes). The net-centric NOV-5 may be used in the following ways:

  • Delineate lines of dependency on external activities when coupled with an NOV-2.
  • Highlight information flows to depict the status of the information's refinement (raw, preprocessed, fused, etc.).
  • Provide the critical foundation for depicting Task, Post, Process, and Use (TPPU) activity sequencing and timing in the NOV-6a, NOV-6b, and NOV-6c.
  • Identify critical mission threads and operational information exchanges by annotating which activities are critical, for example, identify the activities in the model that are critical.

Implementation

NOV-5 can be represented using:

  • An NOV-5 diagram for Operational Activity hierarchies. This diagram is based on the UML Class diagram.
  • An NOV-5 diagram for Operational Activity flows. This diagram is based on the UML Activity diagram.
  • A UML Class diagram.
  • A UML Activity diagram.
  • A SysML Block diagram.
  • A SysML Activity diagram.

Sample

NOV-5 Operational Activity hierarchy Model

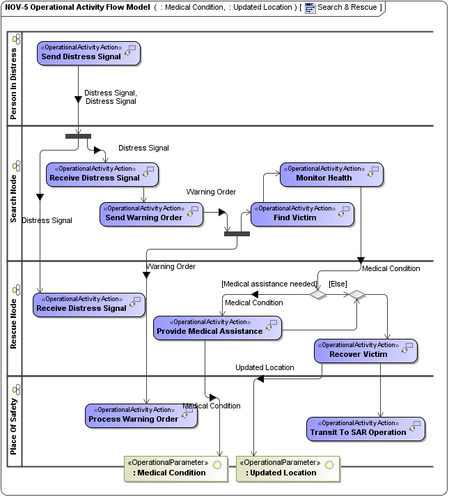
NOV-5 Operational Activity Model

Related views

The NOV-5 and NOV-2 are, to a degree, complements of each other. An NOV-5 focuses on the operational activities whereas NOV-2 focuses on the operational nodes. Due to the relationship between nodes and operational activities, these types of view should normally be developed together.

To maintain this independence from implementation, the logical Nodes in an NOV-2 are used to represent the structure which carries out the Operational Activities. Operational Activities are realized as Functions (NSV-4) which are the “how” to the Operational Activities’ “what”, for example, they are specified in terms of the resources that carry them out.

The activities described in an NOV-5 may be Standard Operational Activities which are defined in the NCV-6 (which also maps the activities to corresponding capabilities).

Related elements
  • Operational Activity
  • Operational Parameter
  • Standard Operational Activity
  • Node
  • Is Capable Of Performing
  • Operational Activity Action
  • Operational Activity Edge
  • Operational Exchange
  • Exchange Element
  • Energy
  • Materiel
Related procedures
  • Creating NOV-5 Operational Activity Model diagram
  • Creating NOV-5 Operational Activity Flow Model diagram
  • Displaying possible Operational Exchanges on the selected Operational Activity Edge
Related references
  • Operational Exchange Creation Wizard
  • Operational Exchange Manager Dialog
  • No labels