Description
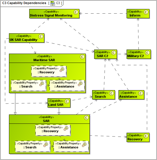
The C3 Capability Dependency view describes the dependencies between capabilities. It also defines logical composition of capabilities (i.e.capability clusters). The C3 is intended to provide a means of analyzing the dependencies between capabilities and between capability clusters. The composition of capabilities (into clusters) is logical, and the purpose of the clusters is to guide enterprise management.
The C3 view contrasts with C1 which only addresses specialization and composition relationships (i.e. capability taxonomy).
The C3 view may be used to:
- Identify capability dependencies.
- Manage capability (impact analysis for options, disposal etc).
Implementation
The C3 view can be represented using a C3 Capability Dependency diagram which is based on the UML Class diagram.
C3 Capability Dependency
Related procedures
Related elements
- Capability
- Capability Property