Description

The P4 Resource Functions view addresses resource (human and non-human) functions – i.e. the activities performed by Resources.

The primary purposes of the P4 view are to:

  • Develop a clear description of the necessary data flows that are input (consumed) by and output (produced) by each resource.
  • Ensure that the functional connectivity is complete (i.e. that a resource’s required inputs are all satisfied).
  • Ensure that the functional decomposition reaches an appropriate level of detail.
  • Provide implementation-specific realizations of the operational activities specified in the L4 - Logical Activities view.

The Functionality Description provides detailed information regarding the:

  • Allocation of functions to resources.
  • Flow of data between functions.

The P4 view is the systems view counterpart to the Activity Model (L4) of the operational view.

The P4 view may be used for:

  • Description of task workflow.
  • Identification of functional system requirements.
  • Functional decomposition of systems.
  • Relate human and system functions.

Implementation

The P4 view can be represented using:

  • A P4 Resource Functions Taxonomy diagram for Function hierarchies. This diagram is based on the UML Class diagram.

P4 Resource Functions Taxonomy diagram

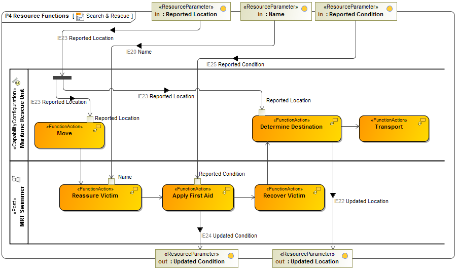
  • A P4 Resource Functions diagram for Function flows. This diagram is based on the UML Activity diagram.

P4 Resource Functions diagram

  • A L4-P4 Systems Function to Operational Activity Traceability Matrix.
    P4 Systems Function to Operational Activity Traceability Matrix
     
  • A UML Class diagram.
  • A UML Activity diagram.
  • A SysML Block diagram.
  • A SysML Activity diagram.
Related elements
  • Function
  • Operational Activity
  • Standard Operational Activity
  • Resource Artifact
  • Software
  • Capability Configuration
  • Organization
  • Post
  • Is Capable Of Performing
  • Function Action
  • Function Edge
  • Function Parameter
  • Resource Interaction
  • Exchange Element
  • Energy
  • Materiel