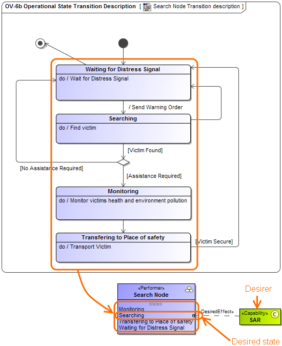
A Desired Effect relationship connects the Desirer with the Operational / Resource state. If your Desirer has the state machine (Operational State Description or Resource State Machine), all the states are displayed in the Desirer compartments area.. This allows you to draw the Desired Effect relationship from the Desirer directly to the Operational / Resource state.
To view the states, click the Compartments smart manipulator and select States.
- The states are not editable in the element compartment. When you want to edit states, you can do that in the model.
- Double-click the state to open the state diagram.
You can choose which states you want to see in the compartment area.
To select states
- Right-click the element and select Edit Compartment.
- Choose State tab in the Compartment Edit dialog.
Double-click or click the > button to select which states you want to see in the element compartment.
- Click OK when you are done.
If one element has several state machine or region, you will see the names near the states in the element compartment.
To create a desired effect relationship
- Select a desirer and on smart manipulator, click .
- Connect it to the desired state.
Additionally, you can create the desired effect relationship in the following ways:
- In the diagram pallet, click the Desired Effects button and connect the desirer to the Operational / Resource state.
- In the Model browser, select the desirer and from its shortcut menu, select New Relation > Outgoing > Desired Effect.



