A Relation Map diagram enables you to review and analyze relations rapidly between the elements of the whole model.
The UPDM 2 Plugin presents you a number of predefined relation maps. You will be able to change the context and scope only.
The predefined relation maps are the following:
Capability Structural Map
A Capability Structural Map depicts the structural relationships of a Capability. The predefined map includes:
- the Capability itself
- related DoDAF Performers (or MODAF Nodes)
- related concrete System Resources including Capability Configurations, Organization Types, Software System Resources
A Capability Structural Map also presents the internal compositions of each mapped element as well as the relationships among these elements.
Capability Behavioral Map
A Capability Behavioral Map depicts the behavioral relationships of a Capability. The predefined map includes:
- the Capability itself
- related Operational Activities
- related System Functions
A Capability Behavioral Map also presents the internal decomposition of each mapped behavioral element as well as the relationships among these elements.
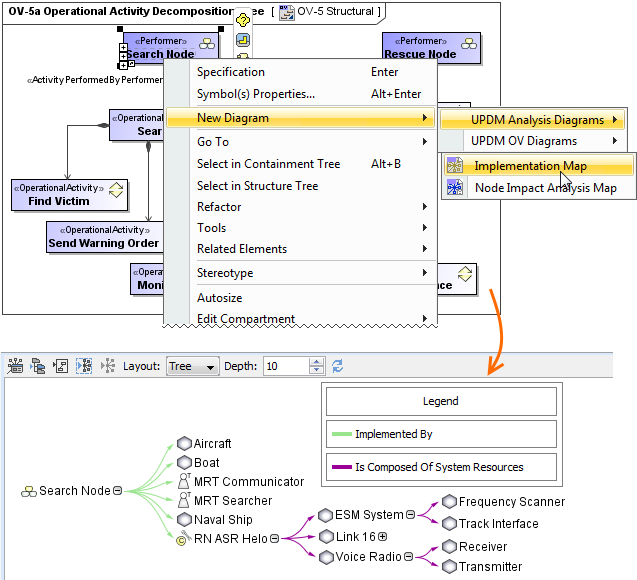
Implementation Map
The Implementation Map depicts the implementation relationships of a DoDAF Performer (or of a MODAF Node). The predefined map includes either the DoDAF Performer (or the MODAF Node) and the concrete System Resource(s) that has (have) been indicated as implementing that operational element. For example, the Capability Configuration, Organization Type, or Software element that implements the Performer or Node. When the Performer or Node has composite structure and when the System Resources have composite structure, the Implementation Map also includes the implementation elements for the composed elements.
Operational Activity Implementation Map
The Operational Activity Implementation Map depicts the behavioral implementation of an Operational Activity, relating the Operational Activity and the Systems Functions that implement the operational behavior. When the Operational Activity has composite behaviors and when the System Functions have composite functionality, the Operational Activity Implementation Map also includes the behavioral elements for the composed elements.
Operational Activity Map
The Operational Activity Map depicts the behavioral decomposition of an Operational Activity.
Organization Structure Map
The Organization Structure Map depicts the structural composition of an Actual Organization. The predefined map includes: the Actual Organization itself, DoDAF Individual Person Roles (or MODAF Actual Posts), and Actual Person elements. The Organization Structure Map illustrates the relationships between these organizational elements.
System Resource Map
The System Resource Map depicts the structural decomposition of a concrete System Resource-such as a Capability Configuration, Organization Type, or Software-element.
Variant Map
The Variant Map depicts concrete specializations of an abstract System Resource such as the direct specializations Service Access, Capability Configuration, and Software and any other specializations of these that appear in the modeled generalization hierarchy.
