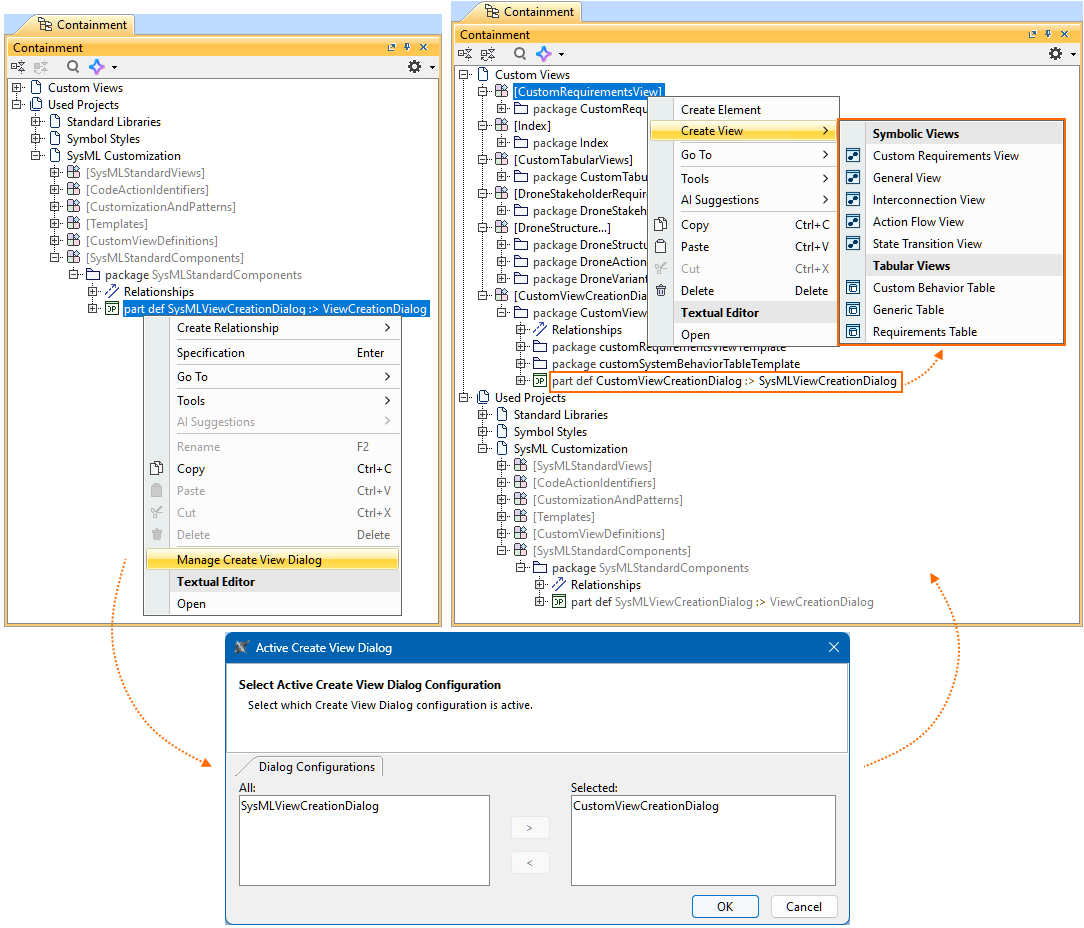
Once you activate a View Creation dialog configuration via the Active Create View Dialog, the active dialog's configuration is created in the model in a new root namespace.

package ProjectViewCreationConfig {
part def myProjectViewCreationDialogConfig :> DS_UIComponents::CoreUIComponents::Dialogs::ViewCreationDialogConfiguration {
part : CustomViewCreationDialogs::NewCustomViewCreationDialog :> activeViewCreationDialog;
}
}