Magic Systems of Systems Architect / Cameo Enterprise Architecture
Magic Systems of Systems Architect
Released on: July 5, 2024
Beginning with version 2024x Refresh1, significant enhancements have been made to various diagramming tools and tables. The Security Connectivity and Security Role-based Connectivity tables have been restructured into dedicated diagrams for better clarity on Operational and Resource viewpoints. The Strategic Driver Map now visually connects Drivers, Enterprise Goals, and Strategic Phases, while the new Strategic Drivers Table organizes elements, such as Drivers, Challenges, Opportunities, and Capabilities, in a structured format. The Preview Affected Diagrams dialog has been introduced for easier management and preview of affected diagrams, with new options for updating diagram elements. Enhancements to Gantt Charts include better project and milestone management and display options for projects. Measurement management has been improved with features for reusing default values and auto-populating measurements in Property Sets. Additionally, model conversion between frameworks and new validation rules have been implemented to streamline processes and ensure data integrity.
SysML features introduce several improvements to Item Flow management. You can now navigate from a selected Item Flow in the Containment tree to the diagrams where it is realized, specify Conveyed Items from the Diagram Palette, and hide arrow notations on realizing elements when the Conveyed Item is hidden or unspecified. Conveyed Items are now represented with icons in the 'Create / Edit Item Flow' dialog. Item Flow creation between Activity Parameter Nodes and Actions has been enhanced. Two new validation rules highlight Item Flows without Conveyed Items. The 'Preview Affected Diagrams' dialog further enhances the Item Flow management experience by presenting all affected diagrams.
Furthermore, the 2024x Refresh1 release contains new validation solvers for the 'Invalid Connector' validation rule, allowing for an easy connector redefinition. The new release also introduces the MagicGrid perspective.
Simulation features introduce several significant enhancements. One of the key updates is the ability to animate behavioral diagrams during server-side simulation by embedding them into HTML-generated user interfaces. The latest product version also supports model data export to the SSP file format, allowing you transfer models between different simulation tools, such as Dymola. Furthermore, you can now load and play external simulation results from CSV files using the Results Player. Additionally, a new project option allows you to display runtime values on Port labels during simulation, providing immediate insights into model behavior. The new release also supports Matlab integration for Apple Silicon, allows enabling and disabling simulation annotations in diagrams, offers improvements to the ALH.callOperation method and built-in math functions, and more.
Client-side performance enhancements include optimized efficiency for exporting matrices and tables in SVG format. For general modeling, this release improves Information Flow management. You can now easily navigate from a selected Information Flow in the Containment tree to the diagrams where it is realized and specify Conveyed Information directly in the diagram. You can choose to hide arrow notations on realizing elements when the Conveyed Information is hidden or unspecified. Conveyed Information is now represented with icons in the 'New Conveyed Information' dialog. New validation rules highlight Information Flows that do not have any Conveyed Information.
Additional enhancements include the improved samples access and navigation in the modeling tool. Also, a new 'Letter Spacing Reduction in SVG' environment option is introduced to control the spacing between letters when exporting diagram images in SVG format.
Additionally, collaborative modeling brings several enhancements to the Model Patch functionality, which is now out of the technology preview phase. The Model Patch UI has been improved with a new panel that identifies and explains issues related to model patch application. Project commit processes are now more efficient with a First-In-First-Out (FIFO) queue system for simultaneous commits. Finally, you can save time by skipping the migration of archived branches when migrating Teamwork Cloud projects and more.
Collaboration powered by the 3DEXPERIENCE platform introduces significant improvements as well. You can now move Teamwork Cloud projects to the 3DEXPERIENCE platform and then update these projects using the .szip file format. In addition, the History and Edit Branches dialogs now indicate if and from which iteration a project was merged.
To download the latest version of the modeling tool, see Downloading installation files. For further information, check the product documentation.
2024x Refresh1 Hot Fix 1 available
2024x Refresh1 Hot Fix 1 is now available for CATIA Magic and No Magic portfolios. It includes a number of improvements and bug fixes, and vulnerability fixes in our modeling tools, plugins, and server products . Learn more >>
- Diagraming
- Report templates
- Gantt Chart Enhancements
- Exchange Management
- Measurement Management Enhancements
- Model Conversion Between Frameworks Improvements
- Validation
- Discontinued Features
- Other Enhancements
Collaboration Powered by 3DEXPERIENCE Platform
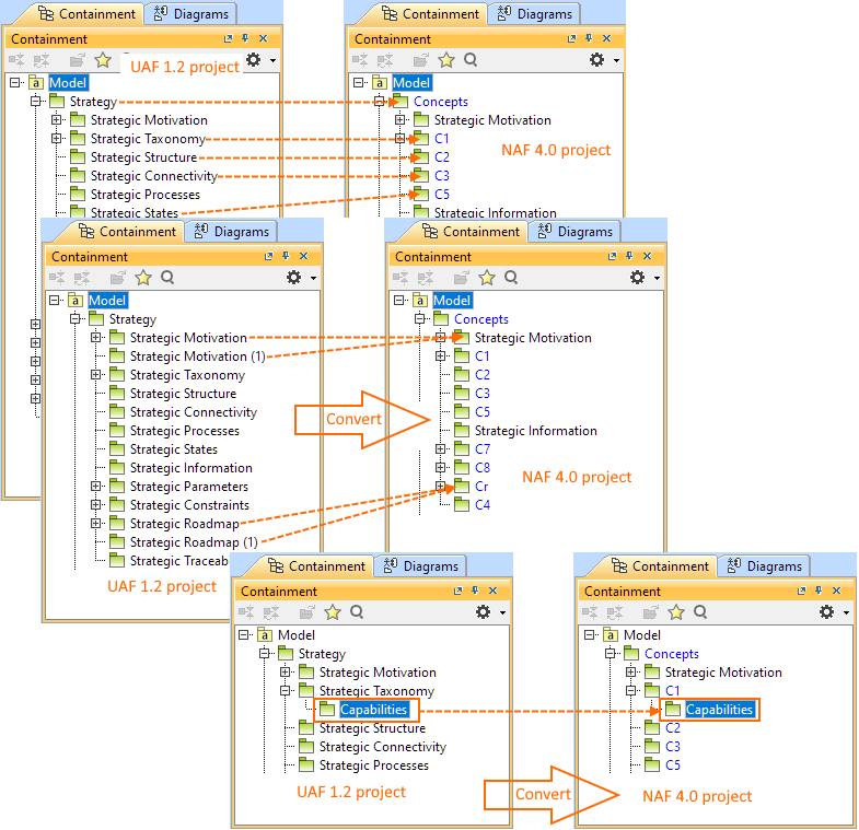
UAF Features
Diagraming
Security Connectivity and Role-Based Connectivity Tables
Beginning with version 2024x Refresh1, the Security Connectivity and Security Role-based Connectivity tables have been redesigned into dedicated diagrams focusing on the Operational and Resource viewpoints:
- Security Connectivity (Resource) Table
- Security Role-based Connectivity (Resource) Table
- Security Connectivity (Operational) Table
- Security Role-based Connectivity (Operational) Table

Strategic Driver Map
This predefined map includes the Driver, Enterprise Goals, and/or Enterprise Objectives that are related to a Driver using the Motivated By relationship, and Actual Strategic Phases that are related to the Enterprise Goals or Enterprise Objectives using the Phases relationship.

Strategic Driver Table
The new Strategic Drivers Table allows you to assemble Drivers, Challenges, Opportunities, and Capabilities in a tabular form in strict order: the Driver presenting Challenges, the Challenges motivating Opportunities, and the Opportunities impacting Capabilities.
In this table, you can also define relationships between Drivers and Challenges, Challenges and Opportunities, Opportunities and Capabilities. This table captures the Driver, Challenge, Opportunity, and Capability elements.

Affected Diagrams Preview Dialog
To enhance the exchange creation and management experience in Resource, Service, and Operational viewpoints, we have introduced the Preview Affected Diagrams dialog. This dialog conveniently presents all affected diagrams, allowing you to preview them individually. Furthermore, the affected elements, where the created Exchanges will be realized, are prominently marked in the diagram preview pane.
During the preview process, you can select the Update Diagram check box for diagrams in which you wish to display the Conveyed Items of the selected exchange.
The new Project option Show Item Flows on Affected Diagrams controls how the diagrams will be updated for newly created or modified exchanges. Set the option to true to update all affected diagrams and show the Conveyed Items of exchanges whenever a new exchange is created or an existing one is modified.

Report templates
- The new report templates have been implemented for Service Connectivity Table and Service Role-based Connectivity Table. The reports are available through the Report Wizard.

- A new Strategic Driver Table also makes a new report available. You can create the report through the Report Wizard, directly from the table toolbar, or using a quick report option from the Containment tree.

Gantt Chart Enhancements
Project Roadmap Enhancements
- The new Actual Project Assignment wizard will help you add new Actual Projects to the chart more conveniently. With this wizard, you will:
- Have the ability to reuse existing Projects as created Actual Project types

- Control Actual Projects hierarchy creation based on the existing Project structure.
- Have the ability to reuse existing Projects as created Actual Project types
Two additional steps were added to the Actual Project Milestone Creation wizard. With these steps, you can specify the Actual Project Milestone Version Released and Version Withdrawn properties during milestone creation.

The new Display Actual Projects as Grouping Elements option (located in the Gantt chart options area) is introduced. This option controls how the Actual Project is displayed:
- Turn the option on to display the Actual Project only as a grouping element.
- Turn the option off to display the grouping Actual Project bars with Actual Project Milestones and completion progress.

Strategic Phasing Gantt Chart Enhancements
- You can now choose whether you want to show or hide selected Capability's Provisions in the Capability Provisions area in the Strategic Phasing Gantt Chart.

- Now, when creating a Strategic Phasing Gantt Chart, you can choose to add Capabilities and Resources from the used projects. These elements will be displayed in gray to indicate that they come from a used project.
Other
- The Gantt charts were enhanced to indicate when an element is used from another project and/or is read-only, with the element name displayed in gray to signify this status.
Exchange Management
The functionality when reconnecting connectors between elements was improved, offering options for managing exchanges. Now, the modeling tool checks the flow properties of source and target ports (if defined), recommending suitable exchanges for realization. Learn more >>>
- You can now specify a Conveyed Item directly in the diagram, picking the needed Conveyed Item element from the diagram palette and dragging it on to the exchange.

- Now the Conveyed Items in the Realized Exchange wizards are represented with icons to help you identify the Conveyed Items.
- With this version, when you hide the realized exchanges, you can choose to hide the arrow notation on the realizing elements as well. The Hide Information Flow If Conveyed Information Is Missing Project option controls the arrow visibility.
- You can now easily navigate from the selected exchange in Containment tree to the diagrams where that exchange is realized.

Measurement Management Enhancements
With this version, we have enhanced measurements management for Property Sets and Measurable Elements.
- Before the 2024xR1 release, you had the ability to define actual values for all measurements within Measurement Sets or Property Sets. Now, with the introduction of the 2024xR1 release, you can effortlessly reuse default actual values to define the entire structure of Actual Property Sets. This enhancement includes the implementation of the Default value button, conveniently accessible within the Specification window. Learn more>>>

- Prior to the 2024xR1 release, automatic population of measurements was limited to Measurable Elements only, with no capability for Property Sets. With the introduction of the 2024xR1 release, you now have the ability to automatically populate measurements on Property Sets as well. Measurements are created for elements with the Applies for tag values (stereotyped with «DoDAFProperties») applied, and the newly created measurements are typed by the elements with the «DoDAFProperties» stereotype applied. Learn more>>>

- Before the 2024x R1 release, reusing and synchronization of Measurement structures was not feasible in UAF. With the release of the 2024x R1, you can now leverage this functionality for Property Set usages, including Assets and Roles, as well as Measurement Sets and Measurements. This enhancement enables the creation of an Actual Property Set structure suggested based on the structure of the Property Set typing the Measurable Element, with default values also suggested.
Existing Actual Property Sets of the Measurable Element type are recommended, and this allows you to review and adjust them as needed. Additionally, the newly created Actual Property Set is applied as a default value of the Measurable Element.

Model Conversion Between Frameworks Improvements
The project conversion between different Enterprise Architecture Frameworks has undergone some improvements and now adds more clarity. The framework packages are seamlessly mapped during conversion, with package names adjusted accordingly. Custom-named packages remain unchanged, while multiple packages with identical names are merged into one.

Validation
- The COR2185 validation rule was improved to synchronize Measurement Sets of the validated element, located in the Measurement Set property, with Measurement Sets of the associated element: extending beyond Measurable Elements to include Property sets that own the measurements typed by Measurement Sets.
- New completeness validation rules (COM2028, COM2029, COM2030) have been implemented for Operational, Resource, and Service viewpoints to highlight exchanges that are not realized by any realizing element.
- The new correctness validation rule COR2184 was implemented to check whether the Actual Project Start and End dates enclose the dates of its owned Actual Projects.
- The COR2196 correctness validation rule was implemented to check whether the date of the Actual Project Milestone does not precede the date of its referenced Actual Project Milestones.
Discontinued Features
- The PES export functionality is no longer available.
Other Enhancements
- One more way to model conjugated ports is to create the Conjugated Operational/Resource/Resource Service/Service/ Interface, which has the same features as its original Interface except that its Flow Properties are reversed (conjugated). Learn more>>>
- You can now create a Definition and Comment for any UAF element in their Specification window > Documentation/Comment property group.

- The new Project option Show Diagram Abbreviations has been introduced. Set this option to true to show diagram abbreviation in the Containment tree. Learn more >>>

With the new Project Option Show default documentation for UAF Packages, you can choose to show the default UAF Package documentation. Turning the option on will display the documentation in:
- The viewpoint package element's Specification window, Documentation/Comment property
- The selected viewpoint package element's Documentation tab, which is located in the Model Browser.
Learn more >>>
- The Strategic Motivation Table has been improved. Now when you click the Add New or Add Nested button, the SysML Requirements are collapsed and you can focus only on UAF requirements - Enterprise Goal and Enterprise Objective.
- The creation process of UAF Instance Specifications was enhanced by enabling the creation of slots when one instance specification is dragged and dropped onto another from the diagram, diagram palette, or Containment tree when the structure of Instance Specification types is predefined.
- The role-based connectivity diagrams have been enhanced by adding a Context column to show the context of the element realizing the exchange.
SysML Features
Affected Diagrams Preview Dialog
To enhance the Item Flow creation and management experience, we have introduced the Preview Affected Diagrams dialog. This dialog conveniently presents all affected diagrams, allowing you to preview them individually. Furthermore, the affected elements are prominently marked in the diagram preview pane conveying where the created Item Flows will be realized.
During the preview process, you can select the Update Diagram check box for diagrams in which you wish to display the Conveyed Items of the selected flows.
The new project option Show Item Flows on Affected Diagrams controls how the diagrams will be updated for newly created or modified flows. Set the option to true to update all affected diagrams and show the Conveyed Items of flows whenever a new flow is created or an existing one is modified.

Item Flows Management
- Interactions can be modeled across various diagrams in both behavior and structure models, creating difficulties in locating diagrams representing Item Flow realizations and hindering transparency in their identification. Now you can easily navigate from the selected Item Flow in the Containment tree to the diagrams where the Item Flow is realized. Learn more >>

- Specify the Conveyed Item directly in the diagram, picking the needed Conveyed Item element from the diagram palette and dragging it on to the Item Flow. Learn more >>

- You can now choose whether you want to hide the arrow notation on the realizing elements when the Conveyed Item is hidden or unspecified in case you would need to conceal such approximate interactions, and vice versa. The Hide Information Flow If Conveyed Information Is Missing project option controls the arrow visibility. Learn more >>

- Now the Conveyed Items in the Create / Edit Item Flow dialog are represented with icons to help you identify the Conveyed Items.

- Item Flow creation between Activity Parameter Nodes and Actions has been enhanced to facilitate the creation of Item Flows when interactions are modeled between Part Properties. Typically, the 'Usage' allocation mode is used for this, which does not create an allocation relation on the end of the Activity Parameter Node, thereby not providing a possible sender or receiver on this end. Now, the tool checks action allocations to typed parts for Activity Parameter Nodes. Consequently, the Direction field in the Create / Edit Item Flow dialog displays suggested sender and receiver elements based on the element typing the parts to which actions are allocated.

On the end of the input : Audio data Activity Parameter Node there are no Actions, only the Read and transmit the sound Activity. Thus, the tool checks the model to find Actions that invoke this Activity, locating the : Read and transmit the sound Action in the Listen the audio Activity diagram.
Then the tool checks the allocation relationships for this action and an allocation to the : Wireless Earbuds Part Property is found.
Using this information the Create/Edit Item Flow dialog identifies the Wireless Earbuds Block as a possible sender of the flow, displaying Wireless Earbuds and Processing Blocks as a suggestion for the sender/receiver in the Direction field of the dialog. - New validation rules (IFHNCI[2] and RIFHNCI[2]) have been implemented to highlight Item Flows that do not have any Conveyed Items. This helps to declutter the model and identify potentially unused flows. Learn more on the Item Flow has no Conveyed Items and Realized Item Flow has no Conveyed Items pages.
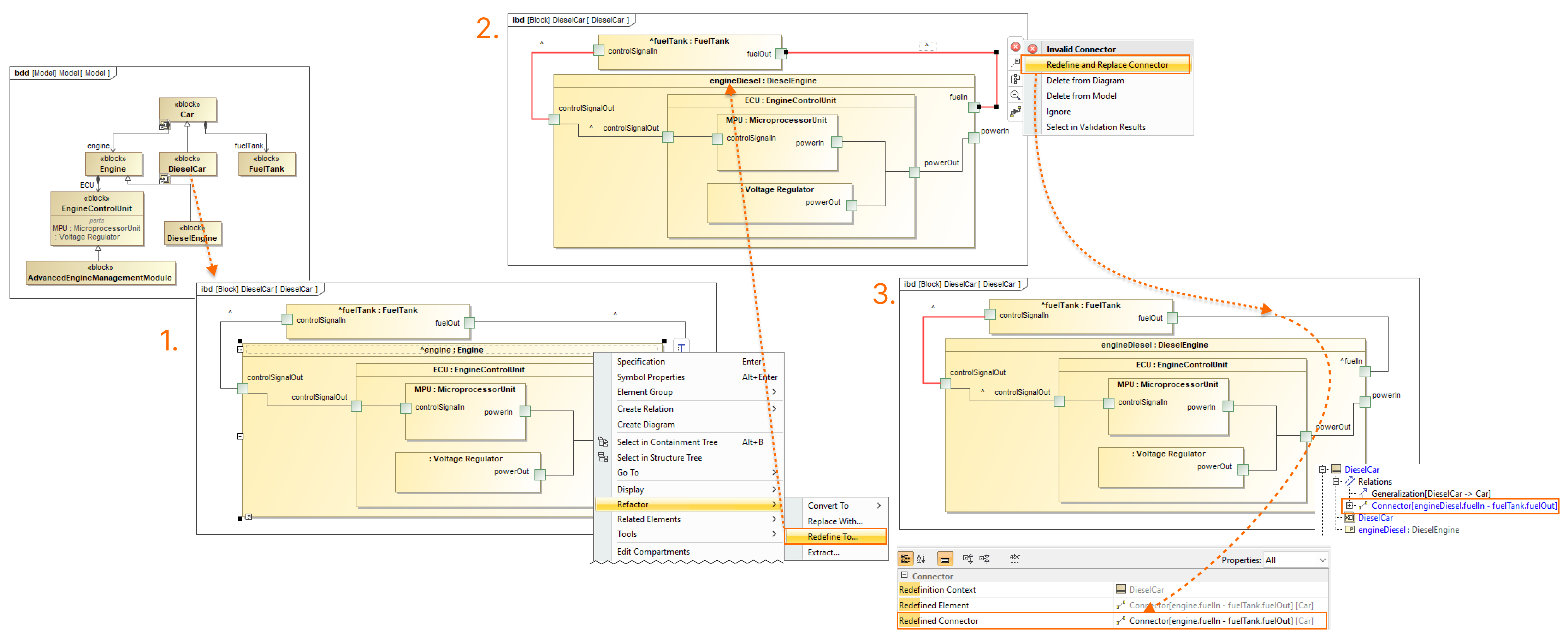
Connector Redefinition
New validation solvers are available for the Invalid Connector validation rule, allowing for an easy connector redefinition:
- Use the Redefine and Replace Connector solver to have a new redefining connector created if the selected connector is inherited and at least one of its ends is redefined.
- Use the Replace with Redefining solver to replace the failed connector with the redefining one if the failed connector is already redefined in the same context.

The image displays how to resolve the Invalid Connector validation error via the Redefine and Replace Connector solver.
MagicGrid Perspective
The MagicGrid perspective has been introduced, supplementing existing perspectives, such as Full Featured or System Engineer. This perspective simplifies the modeling tool by providing only the MagicGrid-required subset of SysML elements and diagrams, making it easier to understand and navigate for users new to MagicGrid. You can manually switch perspectives via the Select Perspective dialog. Furthermore, a dialog prompting you to switch to this perspective appears whenever you create a MagicGrid project.
The MagicGrid perspective available via the Select Perspective dialog.
Simulation Features
What's New in Server-Side Simulation
Diagram Animation Support
The new release supports diagram animation when executing projects on the server. Now behavioral (Activity, State Machine, and Sequence) diagrams can be embedded into HTML-generated user interfaces and are animated during server-side simulation. Learn more about simulation with UI >>

Diagram animation support in server-side simulation.
Other
Now UI titles are displayed in a UI index window and you can use them to open a specific UI in a separate window.
- Upon successful installation, the Simulation application card is displayed on the Web Application Platform welcome page. Opening the application will redirect you to the Server-side Simulation Swagger page.
- The RUN endpoint has a new 'timeout' query parameter which allows you to specify the timeout duration in minutes.
- The 'sync' query parameter has been added to the RUN, STEP, and TERMINATE endpoints. You can use them to initiate a synchronous API call in server-side simulation using Jupyter Notebook.
SSP Export Support
This release introduces a powerful new feature - the ability to export model data to the SSP (System Structure and Parameterization) file format. SSP is a tool-independent standard used to define complete systems consisting of one or more FMUs (Functional Mockup Interfaces). With this enhancement, you can transfer models between different simulation tools, such as Dymola, facilitating greater interoperability and collaboration. Learn more >>
Results Player
Now, the tool can read and play external simulation results from CSV files. You can load CSV files generated either locally or by external tools into the Results Player and then play back the simulation results in your modeling tool. The Results Player offers enhanced playback controls, allowing users to pause playback, navigate through different simulation times using a slider, and adjust playback speed according to their preferences. Learn more >>

Using the Results Player to play back simulation results from an imported CSV file.
Displaying Runtime Values on Port Labels
A new Show Runtime Values on Port Labels project option and Simulation Configuration property allows you to see runtime values on Port labels during simulation as displayed below. Learn more about manipulating simulation information >>

Displaying runtime values on Port labels during simulation.
Easier Access to Nested Properties
You no longer need complex ALH (Action Language Helper) scripts to access deeply nested properties. With the Groovy language, you can use "dot notation" directly in any expression.

Using "dot notation" in the Groovy language.
Other Improvements
- The new Show Annotations project option and Simulation Configuration property allows enabling and disabling simulation annotations in diagrams. Simulation annotations include flowing information, possibility to change animation speed, and annotation tooltips. Learn more about animation options >>
- Matlab integration is now supported for Apple Silicone.
- The ALH.callOperation method has been enhanced and now supports calling operations through ports.
- This release introduces several new methods of the built-in math functions.
- Now you can specify the simulation license for SIMULIA when logging in to the 3DEXPERIENCE platform.
Client-side Performance Improvements
Improvements in Diagram Export as SVG
Exporting diagrams in Scalable Vector Graphics (*.svg) format now features significant optimizations, with the most notable improvements in matrix and table exports:
- Reduction in the file size of exported SVG files.
- Export now requires up to 10 times less RAM resources.
- Decreased duration of the export process.
These optimizations enhance the efficiency of exporting matrices and tables in SVG format, resulting in significantly reduced file sizes. The improvements impact various functionalities that utilize SVG image generation, such as image export via the MDZipX plugin or the 'Save as Image' command.

A chart comparing the file size of a Dependency Matrix exported as a SVG image in 2024x and 2024x Refresh1.
Modeling and Infrastructure
Information Flow Management Improvements
- Now you can easily navigate from the selected Information Flow in the Containment tree to the diagrams where that flow is realized. Learn more >>

- Specify the Conveyed Information directly in the diagram, picking the necessary Conveyed Information element from the diagram palette and dragging it on to the Information Flow. Learn more >>

- You can now choose whether you want to hide the arrow notation on the realizing elements when the Conveyed Information is hidden or unspecified. The Hide Information Flow If Conveyed Information Is Missing project option controls the arrow visibility. Learn more >>

- Now the Conveyed Information in the New Conveyed Information dialog is represented with icons to help you identify the Conveyed Information.

- New validation rules (IFHNCI[1] and RIFHNCI[1]) have been implemented to highlight Information Flows that do not have any Conveyed Information. Learn more on the Information Flow has no Conveyed Information and Realized Information Flow has no Conveyed Information pages.
Improved Samples Access and Navigation
From now on, you can review the list of available samples anytime by invoking the Samples tab. The tab displays all the samples provided with the modeling tool installation, providing a convenient way to review and access the needed samples. Additionally, you can use the search bar to navigate the available content efficiently both in the Samples and Welcome tabs.

Other Improvements
- A new Letter Spacing Reduction in SVG environment option is introduced to control the spacing between letters when exporting diagram images in SVG format. Adjusting letter spacing enables you to maintain text alignment within shape boundaries when exporting, ensuring it does not exceed their borders. Learn more >>
Collaboration
Model Patch Functionality Improvements
We are happy to announce that in this release the Model Patch functionality is coming out of the technology preview phase with several enhancements. Model Patch is a more convenient alternative to a full Model merge or disconnected team collaboration because it allows you to move the selected elements or element changes from one model branch to another and transfer only a specific scope of model modifications.
In this version, we improved the Model Patch UI and introduced a new panel that will help you solve any problems related to model patch application. This panel lists all the changes that could not be applied and describes the underlying issue for each change. Learn more >>

Model Patch mechanism.

A panel listing the model patch changes that could not be applied.
Commit Queues
You now have access to a quicker and more predictable project commit execution at the end of a long working day: simultaneous commits are processed by putting all users in a First-In-First-Out (FIFO) line, ensuring fairness and efficiency in project commits. Learn more >>

The dialog showing your position in the project commit queue.
Other
- Starting with version 2024x Refresh1, you won't need to manually specify the Web Application Platform URL to access specific Teamwork Cloud features like Resource Usage Map or global element usage search. Teamwork Cloud will now retrieve the URL automatically.
- Now it will be possible to skip the migration of archived branches when migrating Teamwork Cloud projects, which will significantly reduce the migration time.
- The project comparing functionality no longer requires the Read Resources permission for used projects. However, you still need the Read Resources permission for the main projects you want to compare.
Collaboration Powered by 3DEXPERIENCE Platform
Moving Projects to the 3DEXPERIENCE Platform
We're thrilled to announce a significant step towards collaboration between Teamwork Cloud and the 3DEXPERIENCE platform. With this release, you will have the ability to move Teamwork Cloud projects to the 3DEXPERIENCE platform using the server project file format (.szip). Previously, the .szip file format facilitated collaboration solely between different Teamwork Cloud servers. However, with version 2024x Refresh1, we have extended its functionality to allow importing projects from .szip files to the 3DEXPERIENCE platform as well and updating them if a project already exists on the platform.
We hope that you will benefit from this new functionality and stay tuned for further improvements in future releases. Learn more >>

Moving projects to the 3DEXPERIENCE platform by using the server project file format.
Iteration Merge Information
Now the History and Edit Branches dialogs show if a specific project iteration was merged, as well as the iteration it was merged from.

The Iteration column of the History dialog displays the project merge information.
Performance Improvements
The performance for various basic server operations, especially project opening, has been significantly improved. As you can see in the charts below, now projects on the 3DEXPERIENCE platform open at least five times faster compared to version 2024x.
