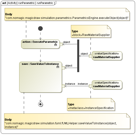
Changing values on a property of an object will cause the parametric evaluator to automatically update the other related values with the constraint defined on the object. Or, you may want to update the values with the constraint once you set all necessary values of the properties. The latter is possible by executing your model with the SimulationConfig whose fireValueChangeEvent = false (see section SimulationConfig stereotype for more information about the SimulationConfig and its tag definitions) and call the API provided by the parametric evaluator whenever you desire. The following figure shows an example of updating values manually with the parametric evaluator.
Signature: com.nomagic.magicdraw.simulation.parametrics.ParametricsEngine.executeObject(Object object)
Parameter: Object is an object whose internal values will be updated by the parametric evaluator.
You can call the API with the MagicDraw script engine. For example, you may define it in the body of an opaque behavior. Then, use a call behavior action to call the opaque behavior somewhere in your model.
Manual Value Update with Activity in CylinderPipe.mdzip.
Sample model
The model used in the figures on this page is the CylinderPipe.mdzip sample model that comes with the modeling tool.
To open this sample, do one of the following
- Download CylinderPipe.mdzip
- Find in the modeling tool <modeling tool installation directory>\samples\simulation\Parametrics\CylinderPipe.mdzip..
