The Parametric engine provides an API for a parametric execution with a runtime object of a Classifier. The runtime object of the Classifier will be passed to the API as an argument and the engine will execute the given object. With this API, you can use a scripting language to execute the parametric simulation, shown below:

com.nomagic.magicdraw.simulation.parametrics.utility.ParametricsHelper.executeObject(Object object);

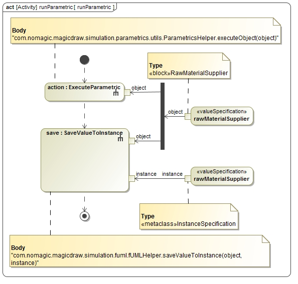
An argument object is a runtime object of a classifier to be executed. To obtain this particular runtime object, you can use some UML actions, e.g., ReadSelfAction, ReadStructuralFeatureValueAction, ValueSpecificationAction, or the Cameo Simulation Toolkit Open API. The following figure shows the Parametric Activity diagram in the CylinderPipe.mdzip sample. The action : ExecuteParametric is used to run the parametric execution. The runtime object, which will be executed, is obtained from the value Specification Action rawMaterialSupplier.


 The Parametric Activity diagram in the CylinderPipe.mdzip sample.
  • No labels