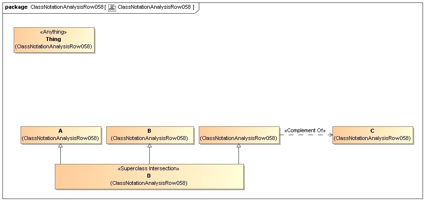
Ontology(<http://www.semanticweb.org/wmilnor/ontologies/2018/3/ClassNotationAnalysisRow058> Declaration(Class(:A)) Declaration(Class(:B)) Declaration(Class(:C)) Declaration(Class(:D)) ############################ # Classes ############################ # Class: :D (:D) EquivalentClasses(:D ObjectIntersectionOf(:A :B ObjectComplementOf(:C))) )
