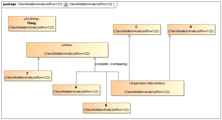
Ontology(<http://www.semanticweb.org/wmilnor/ontologies/2018/3/ClassNotationAnalysisRow122> Declaration(Class(:A)) Declaration(Class(:B)) Declaration(Class(:C)) Declaration(Class(:D)) Declaration(Class(:E)) ############################ # Classes ############################ # Class: :E (:E) SubClassOf(:E ObjectUnionOf(:A :B ObjectIntersectionOf(:C :D))) )
