In the Concept Modeling interpretation of UML, a property that has the Necessary and Sufficient stereotype applied to it indicates that, when an instance satisfies the multiplicity and type constraints for the property’s values, not only is it a necessary condition to be an instance of the class met, but a sufficient condition is also met (see section Condition).
Support for an Aristotelian subclass definition
To create a sufficient condition
- Right-click on the association end of the property to which the sufficient constraint will be applied (unnamed from “Dog Owner”). Remember that the property is owned by the class at the opposite end of the association.
Select Concept Modeling > Add property constraints to the conditions sufficient to classify an instance in the shortcut menu.
Toggling the Add property constraints to the conditions sufficient to classify an instance shortcut menu.
The Necessary and Sufficient stereotype is toggled on for the property.
The Necessary and Sufficient stereotype is created.
To remove a sufficient condition on a property
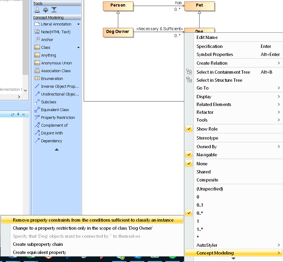
- Right-click on the association end of the property of which the {sufficient} constraint will be removed (unnamed from “Dog Owner”).
- Select Concept Modeling > Remove property constraints to the conditions sufficient to classify an instance.
Toggling the Remove property constraints to the conditions sufficient to classify an instance shortcut menu.
Related page

