Description
The purpose of the Service State Model View (SOV-4b) is to specify the possible states a service may have, and the possible transitions between those states. It is generally considered good practice to make services stateless – i.e. consumers of a service are not aware of what state the service is in. However, in specifying a service, it is often necessary to specify the allowable states so as to constrain how implementations of the service will behave.
As the states of a service may affect its ability to supply those services, it is important for consumers to understand those states. An SOV-4b is a specification of those states, and the possible transitions between them.
Implementation
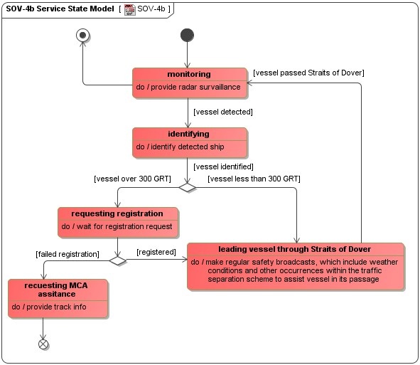
SOV-4b can be represented using a UML State Machine diagram.
Sample
SOV-4b Service State Model
Related elements
Related procedures
